An additional feature of the System Scout is the tracing of the mapping of a selected InfoObject from the InfoProvider (or Query) down to the DataSource(s). For each Transformation in the Data Flow, it will be checked how the mapping is set for the selected InfoObject. The results are displayed in the nodes of the Transformations in the Data Flow. The analysis can be started from the Data Flow view by mouse click on the InfoObject icon:
Before the analysis starts a popup window appears which informs the user that the mapping of all InfoObjects of the selected InfoProvider will be analyzed. The user needs to confirm that he wants to continue with the analysis. In case InfoProviders with many dimensions and key figures, the analysis might take while:
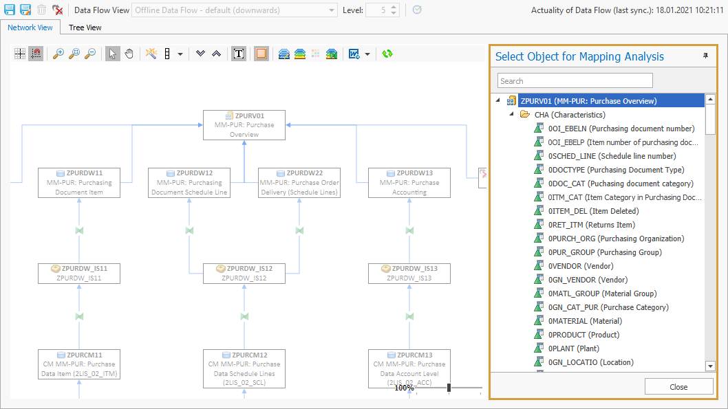
Once the analysis has finished, the buildup of the InfoProvider will be displayed on the right side and the user can select the Characteristic or Key Figures for which he would like to display the mapping:
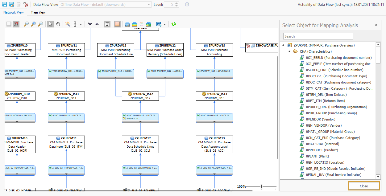
The mapping of the selected InfoObject is displayed in the Data Flow. Only branches that contain mappings of the selected InfoObjects are highlighted. The transformation nodes show all the information about the mapping:
-
Rule Type
-
Involved Source Objects
-
Involved Target Objects
In the case of special rule types, the node offers the option to open detailed information:
|
Rule Type |
Example |
Comment |
|---|---|---|
|
Field Routine |
|
When clicking on the provided link, a popup window will show the field routine coding. |
|
Start Routine |
|
When clicking on the provided link, a popup window will show the start routine coding. |
|
End Routine |
|
When clicking on the provided link, a popup window will show the end routine coding. |
|
Expert Routine |
|
When clicking on the provided link, a popup window will show the expert routine coding. |
|
Master Data Read |
|
When clicking on the provided link, the user will get the option to open the data flow of the look-up object. |
|
Formula |
|
When clicking on the provided link, a popup window will show the formula. |
The results of the mapping analysis can be exported into the following file formats:
The user can exit the InfoObject Mapping Analysis by clicking on close.
The Mapping Analysis can also be started from Calculated Key Figures and Restricted Key Figures by using the context menu: