Performer Suite User Manual
Breadcrumbs

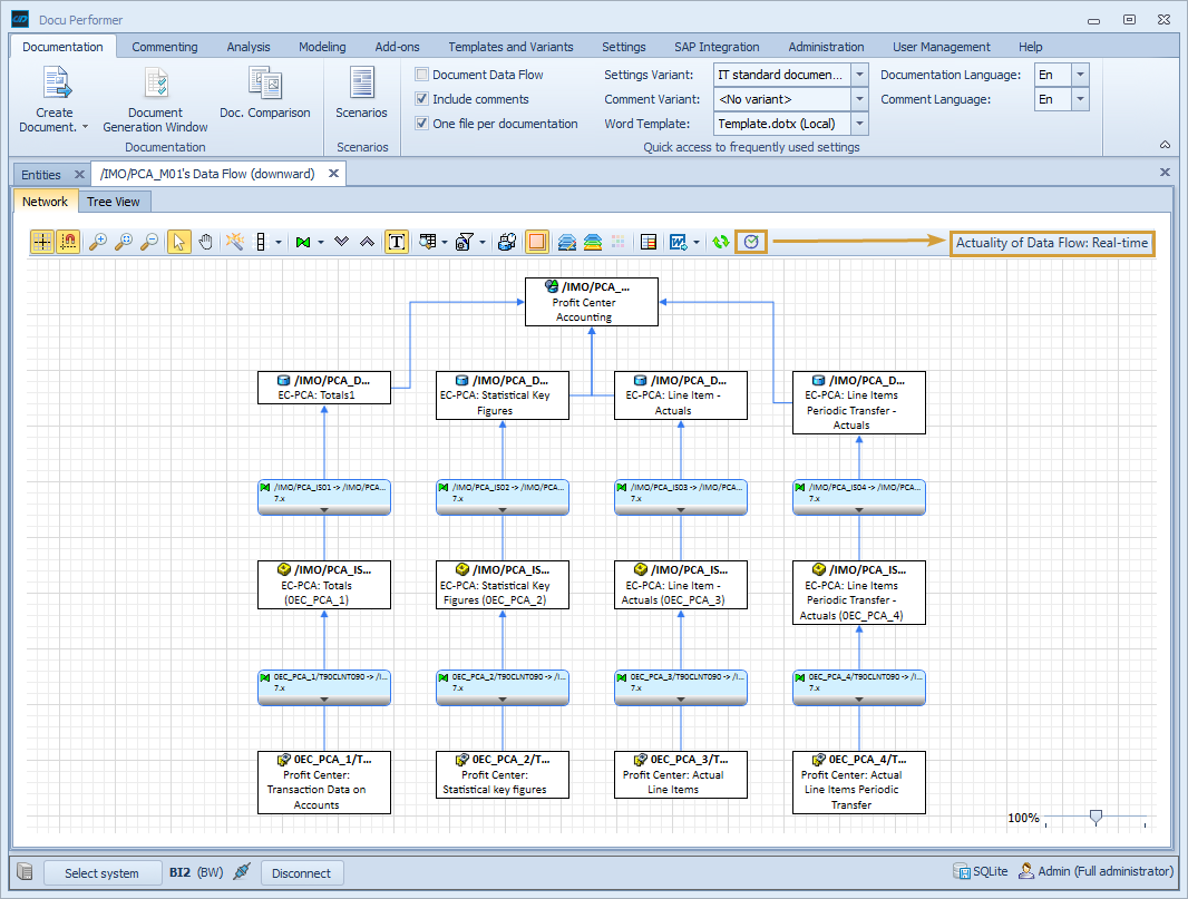
Online Data Flow

Collects the live Data Flow in real-time from your SAP system and you will be extra notified if the entity has been deleted in the meantime.

Online Data Flow button in the toolbar of the Data Flow