Performer Suite User Manual
Breadcrumbs

Compare BO Entities

It is possible to compare the buildup of a BO Entity across systems or to another Entity of the same type in the same system, by selecting the Comparison Mode. The buildups will then be displayed alongside another.

Comparison Mode button in the function and second buildup area on the right side

It is then possible to select the Comparison System and object. If an object with the same CUID as the analyzed object exists, it will be preselected after selecting the system. The object can then be dragged into the right space.

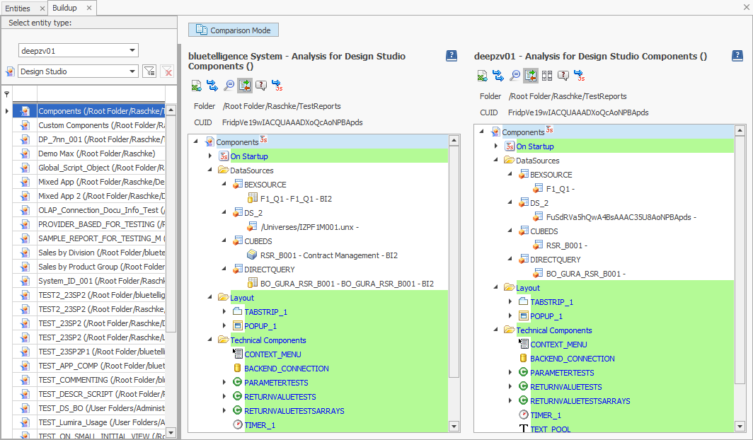
Comparison of the buildup of two Design Studio reports

The buildups can be automatically compared. These options are selectable for the automatic comparison:

Highlighting options for the Comparison

1.) Highlight all identical elements:

By using this option the elements which occur in both systems, are highlighted in green.

All identical elements highlighted in green

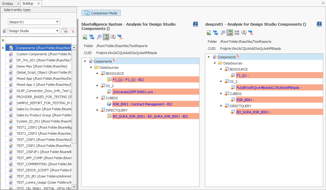
2.) Highlight all different elements:

By using this option, the elements which do not occur in both systems, are highlighted in red.

different elements highlighted in red

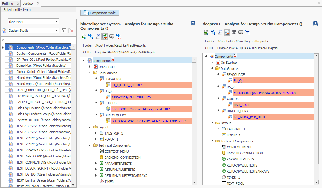
3.) Hide identical elements:

This option is only selectable in combination with highlighting all different elements. When this option is activated, all identical elements are not displayed.

All different elements highlighted and identical elements hidden