Performer Suite User Manual
Breadcrumbs

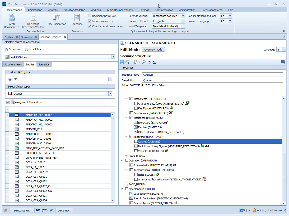
Assignment Rules

It's possible to define assignment rules for structure items of a Scenario. The SAP objects that correspond to the defined rules are automatically assigned to the structure item if you insert them to the Scenario. The assignment rules are applied, if SAP objects are integrated into the Scenario outside of the Scenario Designer or if you tick the checkbox.

Assignment rule mode activated in the object selection

Assignment rules are either user-defined or based on a layer. In both cases, the same properties are used for restriction.

SAP objects can be assigned to a structure item using the following properties:

  • Object type: Restriction to objects of one or more object types

  • Technical Name: Restriction to objects whose technical name has a certain character at a certain position.

  • InfoArea: Restriction of objects of a certain InfoArea (* as a wildcard is possible)

The assignment rules can be accessed via the context menu of structure items.

Assignment Rule in the context menu of a structure element
Assignment Rule being set and Query being drag and dropped and automatically assigned

Once an assignment rule has been applied to a structure item, this rule is displayed in the respective row in the Scenario Designer. The icon of the restricted object type is displayed next to the structure item.
In the example below assignment, rules have been defined for the chapters "Queries" and "Calculates Key Figures", which can be recognized by the respective icons.

Icons on structure elements, showing the Assignment rules

Assignment rule for BW InfoArea and BO + HANA paths

BW InfoArea
Entities of InfoArea:

Only the 1st level of InfoArea is considered.
Further InfoAreas are ignored (technical reasons).

InfoArea set as assignment rule

BO path
Entities in path:

BO Path set as assignment rule

HANA path
Entities in path:

HANA path set as assignment rule