Performer Suite User Manual
Breadcrumbs

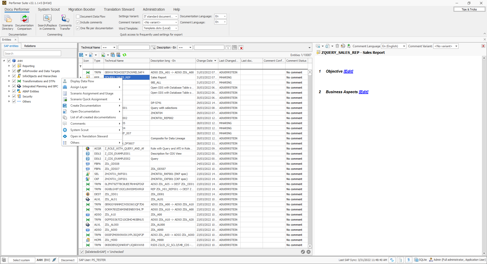
Entity Grid

Chapter Overview:

The entity grid is the heart of the Performer Suite. All synchronized objects can be found in the entity grid and from there, objects can be analyzed, commented and documented.

Entity grid with context menu and comment area