Performer Suite User Manual
Breadcrumbs

Integration of comments in tech. documentations

Tech. Documentation

Entity comments can be exported or integrated into the technical documentation. Whether comments should be included in the technical documentation can be set in the "Export - General" settings or from the ribbon:

Include comments setting in the quick settings of the Documentation ribbon

In the case of Query documentations there will also be Grid Comments included for reusable Query elements (Variables, reusable Key Figures and Structures). Considered are only comments that have the property "Comment for integration in Query documentation" checked.

Comment for integration in Query documentation option in the comment template designer

The result looks as follows, the comment of Key Figure 0BBP_C01_CK001 is integrated in the Query documentation:

short comment included into the documentation

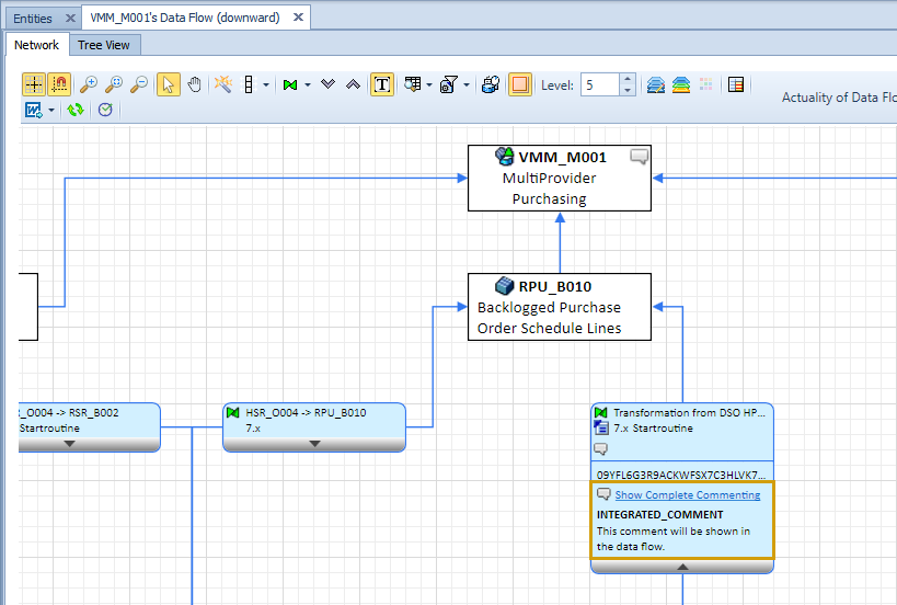
Dataflow

The comments of the transformations can also be displayed in the data flow. Similar to the reporting elements, a check mark must be placed in the comment template at the following position:

Comment to display in Data Flow option in the comment template designer for Transformations

The comments are then displayed in the data flow.

Comment of a Transformation displayed in the Data Flow