Performer Suite User Manual
Breadcrumbs

BO Synchronization

After all relevant connection parameters have been entered in SAP BO Connection, the Performer Suite can connect to the BO system.

BO Login window

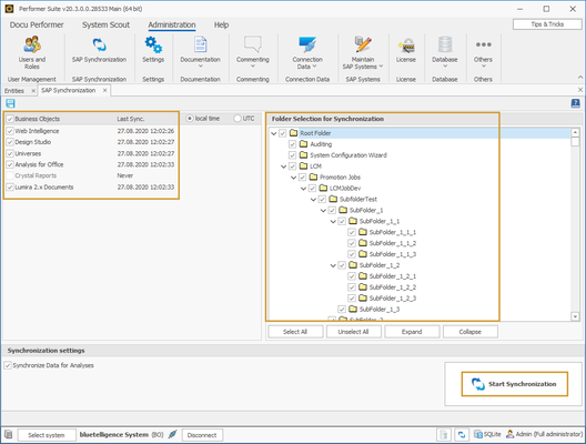
In the next step, the BO objects can be synchronized. You can find this area here:

BO Synchronization area with areas to select object types folders for the synchronization

Depending on the licensed BO applications, the BO object types relevant for synchronization can be selected on the left side.
In the area "Folder Selection for Synchronisation", it is possible to select the necessary report folders to select the respective BO objects which should be synchronized.
The synchronization is started by clicking on "Start Synchronization".

In the lower area, the setting "Synchronize Data for Analyses" is found on the left:
BOSyncAnalysisData.png

If this checkbox is checked, the relationships between BO and BW objects are also taken into account during the synchronization. During the synchronization, it builds up an internal table with the DataSources in BO entities (AfO, WebI, Design Studio and Lumira) and the BW entities behind (InfoProvider and Queries). 
In addition, the content of the reports itself is converted into a compressed format and stored in the Performer Suite database for faster analysis.
The mentioned content is needed for the following functions:


Other topics you might be interested in: