Performer Suite User Manual
Breadcrumbs

Mapping Analysis of InfoObjects in Network View

An additional feature of the System Scout is the tracing of the mapping of a selected InfoObject from the InfoProvider (or Query) down to the DataSource(s). For each Transformation in the Data Flow, it will be checked how the mapping is set for the selected InfoObject. The results are displayed in the nodes of the Transformations in the Data Flow. The analysis can be started from the Data Flow view by mouse click on the InfoObject icon:

Mapping Analysis in the toolbar of the Data Flow

Before the analysis starts a popup window appears which informs the user that the mapping of all InfoObjects of the selected InfoProvider will be analyzed. The user needs to confirm that he wants to continue with the analysis. In case InfoProviders with many dimensions and key figures, the analysis might take while:

Pop-up Window informing

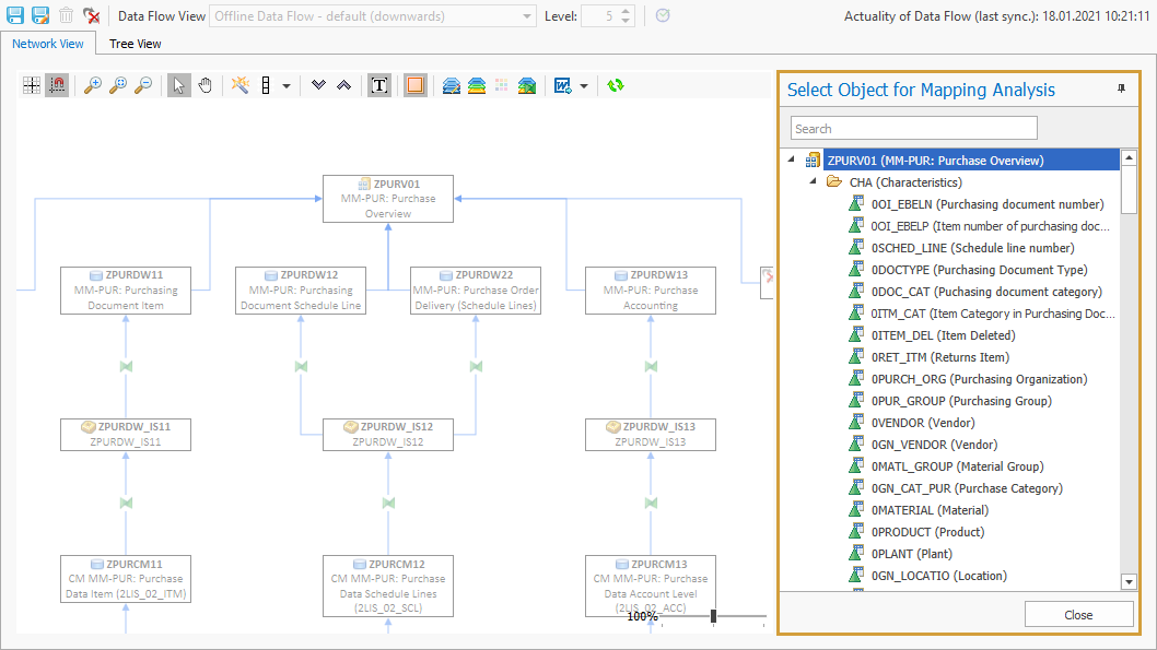
Once the analysis has finished, the buildup of the InfoProvider will be displayed on the right side and the user can select the Characteristic or Key Figures for which he would like to display the mapping:

Selection of InfoObjects of which the mapping should be shown

The mapping of the selected InfoObject is displayed in the Data Flow. Only branches that contain mappings of the selected InfoObjects are highlighted. The transformation nodes show all the information about the mapping:

  • Rule Type

  • Involved Source Objects

  • Involved Target Objects

Mapping and Rule Type of an InfoObject displayed in the Data Flow

In the case of special rule types, the node offers the option to open detailed information:

Rule Type

Example

Comment

Field Routine

Mapping of the Rule Type Field Routine in the Data Flow

When clicking on the provided link, a popup window will show the field routine coding.

Start Routine

Mapping of the Rule Type Start Routine in the Data Flow

When clicking on the provided link, a popup window will show the start routine coding.

End Routine

mapping of the Rule Type End Routine in the Data Flow

When clicking on the provided link, a popup window will show the end routine coding.

Expert Routine

Mapping of the Rule Type Expert Routine in the Data Flow

When clicking on the provided link, a popup window will show the expert routine coding.

Master Data Read

Mapping of the Rule Type Master Data Read in the Data Flow

When clicking on the provided link, the user will get the option to open the data flow of the look-up object.

Formula

Mapping of the Rule Type Formula in the Data Flow

When clicking on the provided link, a popup window will show the formula.

The results of the mapping analysis can be exported into the following file formats:

Export of the data Flow including Mappings into Word, PDF or an Image

The user can exit the InfoObject Mapping Analysis by clicking on close.

Close button on the bottom right of the Object selection

The Mapping Analysis can also be started from Calculated Key Figures and Restricted Key Figures by using the context menu:

Mapping Analysis in the System Scout submenu of the context menu of a Calculated KeyFigure