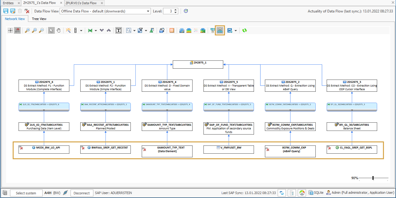
With this function, it is possible to show the whole data flow that lies beneath the data sources in the source systems. For this to work, the source systems have to be licensed for use in the Performer Suite and the source system mappings have to be maintained.
To execute the function, click the “Show complete Data Flow below” button. The Entities under the BW DataSources will then be displayed.
If the entities are synchronized in the sources systems you can start working with them (analyze, comment, create documentations, etc.).
Supported Source Systems
|
Source System Type |
Mapping |
|---|---|
|
HANA Local Database Schema |
To see the HANA data source you need to maintain a mapping between the HANA system and the BW system. |
|
HANA Smart Data Access |
To see the HANA SDA data sources you need to maintain a mapping between the HANA System to which the data Source belongs and the HANA Systems in which the remote source resides. |
|
Operational Data Processing (ODP) |
To see the OPD data source you need to maintain a mapping between the ERP system and the BW system. |