Chapter Overview:
Translation Steward for SAP BW offers convenient and at the same time powerful functions for clear and fast editing of object descriptions.
This product includes all languages available in your SAP BW system.
Due to its easy usability as well as the comprehensive functionalities, translations of all object types can be conducted in a short time.
Translation Steward supports the following objects of your BW system:
-
Data Targets
-
MultiProvider
-
InfoCubes
-
DSOs
-
InfoSets
-
7. x InfoSources
-
Sem. Part. Objects
-
HANA CompositeProviders
-
Advanced DSOs
-
Open ODS Views
-
InfoArea
-
InfoObject Catalog
-
Open Hub Destinations
-
-
Integrated Planning
-
Aggregation Levels (IP)
-
Planning Functions (IP)
-
Planning Sequences (IP)
-
-
InfoObjects
-
Characteristics (InfoObject)
-
Key Figures
-
-
Navigation Attributes
-
Reporting
-
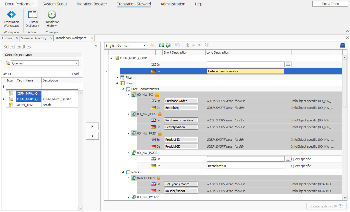
Queries
-
Calculated Key Figures
-
Restricted Key Figures
-
Structures
-
Filter (in Queries)
-
Variables
-
BI Web Item
-
BI Web Template 7.x
-
Workbooks
-
-
Process Chains
-
Transformation/ 3.x Rules
-
Transformations 7.x
-
-
DataSources
-
Authorizations
-
Roles
-
Analysis Authorizations
-