Performer Suite User Manual
Breadcrumbs

Collection Mode for Object Import

Collecting Objects

You can also collect SAP objects for a migration project outside the Migration Booster. This assignment is made via the context menu "Collect for Migration Booster".

Collect for Migration Booster option in the context menu of a BW object

This is, for example, possible from the following locations:

  • Entity Grid (including relations)

  • Data Flow View (tree or network)

  • Analysis: Analysis Reports: Resolve Transport Lists

  • Analysis: Where-Used Analysis: Where-Used Analysis for BW Entities

  • Analysis: Analyze/Compare Elements

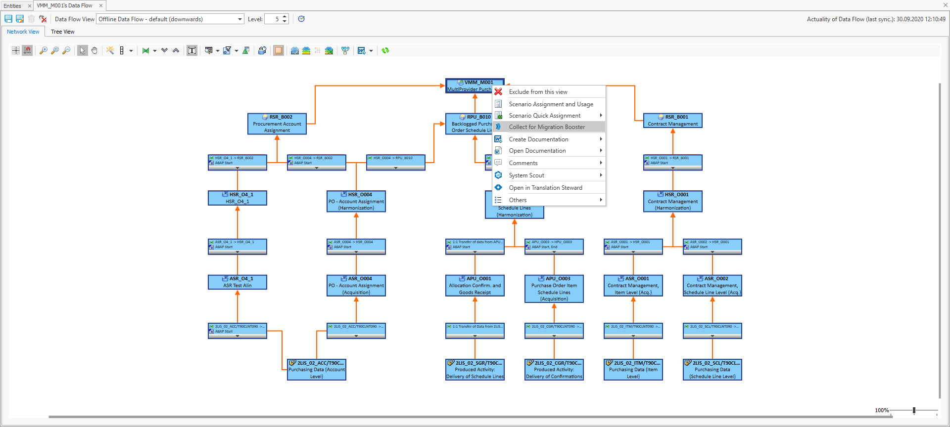
The functionality is particularly useful using Data Flow Views. Here all objects of a data model can be collected in just one step:

Collect for Migration Booster option in the context menu of the BW Data Flow

Only object types, which are supported by Migration Booster Import can be collected. Please refer to Supported Objects.

A dialog box opens. The tab "Collect for Migration" allows you to assign the previously selected objects to a Migration Booster project.

Dialog to select the Migration Project the objects should be added to

It is only possible to assign the selected objects to projects, that have the currently connected system set as a source system. Please refer to Project Creation. If the system is not set as source system, a status message appears. It is possible to add additional source systems to a project.

Importing collected Objects

Collected objects can be accessed in Migration Booster with the functionality "Import entities from SAP". In the object selection window, you will find the option called "Select from collected objects". By clicking on "Apply selection" the list below will show all previously selected objects.

Select from collected objects radio button in the Import from SAP object selection

Objects are removed from this list, once they are imported or manually deleted.