Performer Suite User Manual
Breadcrumbs

Special Case - Customer Domains for Key Figures

Key Figures with the data types DEC; CURR or QUAN are created with a fixed length and number of decimal places in the BW. To avoid these fixed settings, Customer Domains can be set up for Key Figure Types like AMO (Domain RSKYFAMO), QUA (Domain RSKYFQUA) and NUM (Domain RSKYFNUM). More Information concerning this matter can be found in SAP note 460652.

The Migration Booster doesn’t support the import or export of the changed Domain, nor the field entry DOMANM in the RSDKYF table.

Activating InfoObject in SAP_BW 730 fails

In case the target system is an SAP BW Release 730 with a Support Package < 10 not all InfoObjects (Characteristics) might be exportable.

Finding solutions:

Activate all InfoObjects from the relevant InfoObject Catalog using the transaction RSD1 (see screenshots below).

image2018-11-21_16-46-35.png
image2018-11-21_16-46-41.png

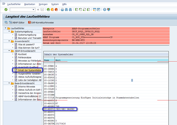
If the job gets canceled (IOBJ_ACTIVATE – can be found in transaction SM37), a Dump using ST22 shows a runtime error DBIF_RSQL_INVALID_RSQL and the exception CX_SY_OPEN_SQL_DB can be found, the issue might be described in SAP Note 1847922.

Solution:

The data element of an InfoObject is located in the field “SY-MSGV1” (Content of System Fields) from the Dump in ST22 (see Screenshot below).

Activate the InfoObject manually and repeat the procedure for the complete InfoObject Catalog. If the error still persists find the corresponding position in the system and activate the InfoObject of this data element.

As soon as all InfoObjects are activated, the InfoProvider of the export (if applicable) should be as well.

image2018-11-21_16-46-55.png