Performer Suite User Manual
Breadcrumbs

Mass copies of Modeled Objects

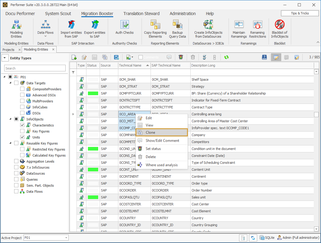
Copying an object generates a clone that has to be saved under a different Technical Name. Besides just copying one object, the User has the opportunity to copy more than one in a single step. This can be done by selecting the objects to be copied and using the clone function from their context menu.

Clone option in the context menu of multiple entities

A dialog box will open in which a renaming rule can be set. For example: Replace the first letter of the Technical Name with "ZM_". The column “New Technical Name” allows individual adjustments of names if duplicates occur or a different Object Name is desired. The “Apply” button adopts the name changes.

Dialog window with 3 objects of which the first letter was change automatically

Duplicates are indicated by a yellow-colored bar. These Objects have to be renamed, so every Object in a Project has a unique Technical Name.

2 objects marked yellow in the dialog window, indicating that the new technical name is already used

Invalid new Technical Names or exceeded maximum characters are indicated by an orange-colored bar.
Generally speaking, all Technical Names are verified by the standards used in SAP, i.e. an InfoObject cannot have more than 9 characters and has to start with a letter.

3 objects marked orange in the dialog window, indicating that the technical names are invalid