The Translations Steward can be directly opened in the launcher of the Performer Suite:
This is an example view of the Translation Steward:
First, select your entity type:
After the selection of the entity type, you can enter a technical name:
If you then press Load, all entities of the respective system are displayed. You can select the relevant entities and add them via drag and drop to the workspace:
Now, you can edit the descriptions.
Entities can be removed from the workspace via drag and drop.
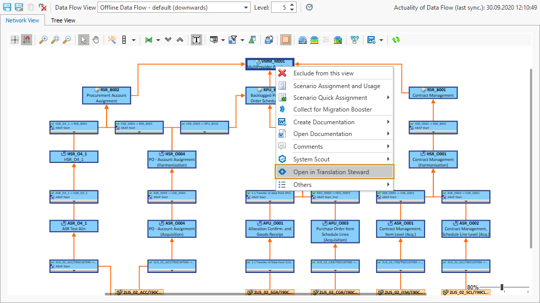
Entities can be integrated into the workspace from the Entity Grid or from a Data Flow: