Performer Suite User Manual
Breadcrumbs

Lower level Entities

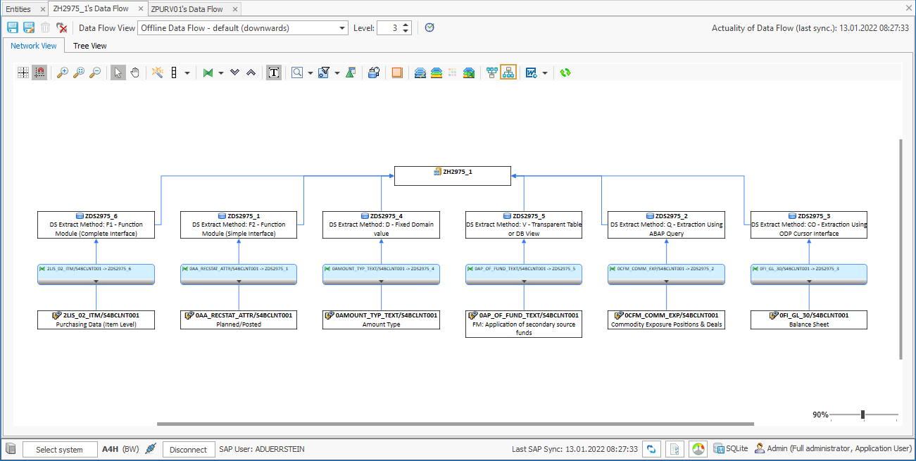
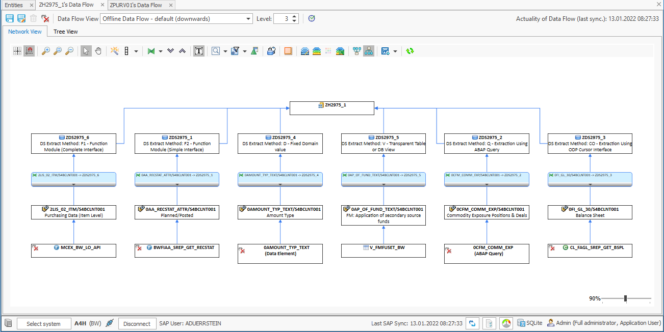
Since version 22.1 there is a BETA version of a functionality to show the first level entities underneath the BW DataSources.

Requirements

  • licensed sources systems (for testing, please contact us at info@bluetelligence.de)

  • maintained source system mappings (described here)

Functionality

  • click the

    Lower level Entities button in the toolbar of the Data Flow Network View


  • the Entities under the BW DataSources are displayed

    Entities lying under the BW DataSources are displayed beneath them in the DataFlow
  • If the entities are synchronized in the sources systems you can start working with them (analyze, comment, create documentations, etc.)